Product Information

Proven to increase productivity by over 42%

Complete change impact analysis to search, compare and document your entire source code stack in a single, integrated package.

The power of Find IT Easy lies in its ability to search all four main components of any application:

  • Programming language source code - support for all major languages including Java, C#, C/C++, PHP, Ruby and more
  • Relational and Cloud Databases - schema definitions, constraints, indexes, relationships, views, procedures, triggers, functions and table data
  • Business Intelligence Reports - support for binary Crystal Reports RPT files, Tableau, Oracle Reports, Microsoft SSRS and Power BI
  • Documentation & Files - application logs, XML and delimited text, Adobe PDF, MS Office documents, Excel fomulas and data connections

365 EnterprisePro DesktopPro Server

365 Enterprise

Pro Desktop

Pro Server

Business Intelligence Reports
Crystal Reports ( versions 4 through 2016 )
Report Information ( author, version, etc. )
Input Parameters
Database Connection Properties
Data Definition Formulas
Table Locations ( Tables, Views, Procedures, SELECT statements )
Dynamic Table Join statements
SQL Expressions
SQL Commands
Report Objects ( eg: Database, Formulas, Running Total Fields )
Sub Reports and Links
Record Selection, Sorting and Grouping Formulas/Attributes
Text field contents
Saved report data
Pictures and Blog Images
Lines and Boxes ( start, span and ending sections )
Oracle Reports ( xml )
User Parameters
Placeholder Columns
Summary Columns
Data Links
Data Model (Database connection, SQL queries, SELECT statements)
Groups
Program Units
Frames ( Page Layout/Margins )
Formulas
Web Source
SAP Dashboards ( Xcelsius )
Embedded Excel spreadsheet models ( formulas and cell data )
Bindings/Properties used in controls
SQL Server Reporting Services ( SSRS )
Report Info (Author/Description)
Data Sources and Database Connections
Datasets and Shared Datasets
Report Parameters
Charts, Maps and Guage Panels
Classes and Variables
Rectangles, Text Boxes and Text Box Contents
Code Modules, Custom Properties and Custom Code
Images and Embedded Images
Tablixes and Subreports
Tableau ( versions 10 through 2019 )
Datasource Connection Properties
Tableau Datasources
Tableau Workbooks
Dashboards ( worksheets, filters, datasources )
Datasources ( calculations, dimensions, measures )
Worksheets ( remote columns, dimensions, measures, styles )
Create BI reports database object cross references
Bulk extract all datasource/SQL code from BI Reports
Automatically generate detailed BI report library documentation
Databases
Cloud Databases
Amazon RDS for MySQL, PostgreSQL, Oracle or SQL Server
Google Cloud SQL
SQL Azure
Object Oriented Databases
InterSystems Cache
Relational Databases
IBM DB2
MySQL
Oracle
PostgreSQL
SAP HANA
SAP IQ
SAP SQL Anywhere
SAP Sybase ASE
SQL Server
Other Databases
Access ( MDB or ACCDB )
ODBC ( schema and data only )
Search SQL Server Agent Jobs
Extract SQL Server Agent Job Schedules
Search Access queries
Search table schema (columns, indexes & constraints)
Search table data
Search stored procedures
Search views (including Materialized Views for Oracle)
Search triggers
Search user defined functions
Search package specs &/or body (Oracle only)
Search table types, data type specs &/or body
Search Java source (Oracle only)
Search sequences & synonyms
Search domains and aliases
Search events ( SAP IQ only )
Connect to Enterprise Repositories
Automated BI Report Schedulers
Microsoft Reporting Services ( 2000 to 2019 )
SAP Business Objects BI Platform ( XI 3.x or BI 4.x )
SAP Crystal Enterprise Server ( 2008 to 2016 )
Tableau Online
Tableau Server ( 10 to 2019 )
Backup published documents from BI server
Extract schedule information from BI server
Version Control Systems:
GIT
Team Foundation Server
Perforce
Subversion
Basic Search Features
First time user search wizards
Boolean operators with wildcards
Search local and network paths simultaneously
Include/exclude files by folder
Include/exclude files in sub-folders
Include/exclude individual files by name
Exclude files by wildcard (at runtime)
Advanced Features
Save/re-use search expression history
Save/re-use search options
Save/re-use source locations, connections & scope settings
Easily switch between saved settings by project/release/branch
Advanced boolean expression builder
Connect directly to/search relational databases
Syntax aware code search of binary report files
Search within results
Search within archive (eg. zip) files
Reduce false-postive search results
Case sensitive matching
Exact word matching
Include/exclude individual database objects by name
Include/exclude BI report content by page section
Include/exclude BI report content by unique property
Per user index for performance and security
Use pre-indexed documents for improved performance
Working with Results
Search statistics ( items searched, matches found, by doc type )
Save/Print HTML reports
Export results to Excel
Preview highlighted matches in full context
Database table data viewer
Spreadsheet viewer
Program source code editor integration
SQL source code editor integration
Show/hide results by document type
Sorting/relevancy of results
Remove false positive matches from results
Global Refactoring ( Search & Replace )
Bulk set Crystal Reports to "no printer" default
Windows Desktop (that can run .net 4.7.2 or newer)
Bulk replace/clear Crystal Report qualified tables names
Bulk replace BOE BI database login information
Bulk replace BOE BI recurring schedule login/passwords
Bulk replace Crystal datasource connections in BOE BI platform
Bulk replace datasource connections in Crystal Server
Compare (Diff)
Compare database schema versions
Compare databases accross types (eg: MySQL vs SQL Server)
Compare databases SQL code (procedures, views, triggers)
Compare file versions (match by name)
Compare different files (custom mappings)
Compare accross database objects (eg procedures to views)
Compare database objects to SQL script files
View and export lists (equal, changed, new source/target)
View and export side-by-side highlighted diff details
Team Collaboration Features
Mark each result / task completed
Export tasks to MS Project
Annotate individual results (add task instructions)
Save all or a subset of selected results (with annotations)
Distribute, open, re-use saved result packages
Share (export/import) FinditEZ project settings
Programming Language Files
Syntax aware search by language
Add custom file type extensions to be searched
Ignore comments filter
Search comments only filter
Search outside package/solution scope
Expand scope to search across multiple packages/solutions
Documents and Data files
Adobe PDF documents
Search application logs
Search application config settings
Search XML and delimited text data files
Microsoft Word
Microsoft Excel (formulas, cell data or datasource properties)
MS Query / Microsoft Office data connection files (odc iqy dqy)
Compatibility ( Installation & Requirements )
Direct opening of files with external editor of choice
Windows Desktop (that can run .net 4.7.2 or newer)
Windows Server (that can run .net 4.7.2 or newer)
Citrix Xen Server (multi-user central host)
Windows Server (multi-user central host via RDP)
Install Time1 - 2 mins1 to 2 mins5 to 10 mins
First Run Configuration Time2 - 5 mins1 to 2 mins1 to 2 mins/user
Vendor SupportIncluded/unlimitedOptional after yr 1Optional after yr 1

Customizable Main Application Window

  • Fresh new look and customization options for a clean, uncluttered interface
  • Show/hide search result Matches columns (right-click for many other context sensitive options)
  • Left and right panels slide and pin to the sides for maximum interactive checklist workspace
  • Use View->Source Items to limit source items displayed - only see what you use in your workplace
  • Use Tools->User Options to customize your Find IT Easy interface

Compare Databases, Reports, Program Files and Documents

  • Compare versions of any and all database objects, reports or project documents
  • Highlighted Diff viewer to drill down and analyze results
  • Export lists or color highlighted details to HTML and spreadsheets

Canned Reports & Documentation Wizards

  • Instantly generate a number of project documents using the Reports menu
  • Output formats include HTML, TXT and CSV spreadsheets
  • Where applicable, one-to-one files are produced using the original source filename with an optional prefix
  • See sample Crystal Reports documentation

Search Assistant Wizard

  • Enhanced speed and now supports searching multiple MS Access MDB databases with the Search Assistant
  • Auto-launches on start-up for first time users or click on Search Assistant button to begin any search

Expression Builder Wizards

  • Enter your search term(s), including database object names, data text, variable names or code snippets in the Find textbox
  • Click on the Expression Builder button to the right for help and syntax examples when building your expressions
  • By-pass the Search Assistant for configuring advanced filtering options or entering more complex expressions directly, then click Search

SQL Database Connection Settings

  • Connect to any database, anywhere, on any supported platform
  • Choose authentication methods where supported by the target RDBMS
  • Limit your search to one or more Schema or Owner objects to expedite your searches and reduce false positives
  • Select which database items you wish to scan, including table data!
  • Set your preferred IDE to work with results interactively when you double-click to open a match in the main Results panel

Source Item Settings

  • Configure advanced object selection & filters by right-clicking individual Source Items or the Project->Settings menu
  • Optionally choose to scan only a subset of items to speed up your searches and reduce false positives
  • Note: Source Items that are filtered will have a to indicate when you are not searching all possible target objects

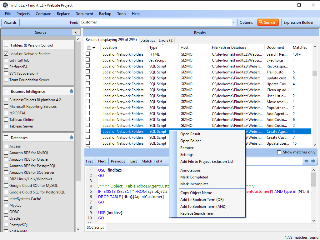
Interactively Working With Results

  • Left-click on any Results item to quickly preview matches in the Details panel
  • Right-click for a context sensitive menu to work with individual results. Remove false positives or items already completed, add objects to the search expression, etc.
  • Double-click to open the match in your selected editor, or select View Source where available to use built in viewers for a full context preview
  • When you Open Source for database table data matches in the Results panel, a SQL SELECT statement is automatically generated to execute in your selected Query Editor
  • Double-clicking on an item in the Details panel will automatically launch the associated built-in Find IT Easy viewer (code, data grid or spreadsheet)

Team Collaboration - Annotations

  • Add, view, edit, save and export Annotations linked to individual search result item.
  • Items with an annotation are highlighted by a clipboard icon
  • Use annotations to provide detailed instructions to team members or to add your own abeyance status hints while working interactively over a period of days with a Find IT Easy search results checklist.

Built-in Code and Data Viewers

  • Left-click on any Results item, select View Source to use built in viewers for a full context preview
  • Double-clicking on an item in the Details panel will automatically launch the associated built-in Find IT Easy viewer (source code, database data grid or spreadsheet)
  • The Source Code Viewer highlights matches in yellow, while providing syntax highlighting of source code
  • The Spreadsheet Viewer is tabbed for each worksheet, and provides both data and formula content previews

Save, Export, Distribute and Open Previous Search Results

  • Use the File menu to Save, Open and Export search results in various formats
  • Output formats include HTML, TXT or CSV spreadsheets
  • Export tasks directly to MS Project
  • Search within results
Our Most Popular Edition

Dev Surge 365 Enterprise

hero
Product Roadmap
New features that have been requested and are currently under development include:

Downloads Options

Release 26.0.4 ( Apr 16, 2026 )

Full Release Notes

What's new in the latest release:

*NEW*Support for SAP Web Intelligence reports & BusinessObjects schedules.

*FIXED*Bug with TFS authentication error logging.

*FIXED*Fixed a bug where activation would succeed but then prompt you to activate the next time the program is run.

Code Search Pro Desktop

hero
Product Roadmap
New features that have been requested and are currently under development include:

Downloads Options

Release 26.0.4 ( Apr 16, 2026 )

Full Release Notes

What's new in the latest release:

Fixed a bug where activation would succeed but then prompt you to activate the next time the program is run.

Code Search Pro Server

hero
Product Roadmap
New features that have been requested and are currently under development include:

Downloads Options

Release 26.0.4 ( Apr 16, 2026 )

Full Release Notes

What's new in the latest release:

Fixed a bug where activation would succeed but then prompt you to activate the next time the program is run.

1 Named User

For individual users managing change on local and network file systems. Search and Document your source code stack including underlying databases Oracle, SQL Server, MySQL, DB2, PostgreSQL and more.

$369 / user
  • With 1 year software assurance (included free) — $369
  • With 2 years software assurance — $94 (save 5% per user) — $463
  • With 3 years software assurance — $178 (save 10% per user) — $547
  • 90 day term licenses available for $99
  • Volume discounts available for 5 and 10 user packs at 10% and 20% off

5 CAL

Specially designed for small teams and virtual desktop network environments hosted on Citrix Xen or Microsoft Terminal Server. Search and Document your source code stack including underlying databases Oracle, SQL Server, MySQL, DB2, PostgreSQL and more.

$2499 for 5 CAL pack
  • Includes everything in the Code Search Pro Edition, plus MORE installed on a Virtual Server
  • With 1 year software assurance (included free) — $2499
  • With 2 years software assurance — $475 (save 5% per 5 CAL pack) — $2974
  • With 3 years software assurance — $899 (save 10% per 5 CAL pack) — $3398
  • Only available in 5 Concurrent Access License packs
  • Supports up to an average of 12 users per pack
  • Estimated cost per user starting from $208.25

Please enable JavaScript to get the best experience from our site.