Your database just changed, what else is affected?

Instant, comprehensive and pin-point accurate results across your entire analytics stack, source codebase and more ... with support to search Crystal Reports, Power BI, Tableau, SSRS and SAP Web Intelligence.

Software change made simple.

Find IT Easy Software Incorporated creates tools for searching, comparing, extracting SQL code, mapping dependencies and documenting database and business intelligence reports to manage changes efficiently.

Download Free Trial Pricing
hero

Patented search technology for BI reports, analytics and databases

Search. Compare. Extract. Backup. Document. Replace. Get a full 360° view to better manage software changes.

We take pride in serving our valued customers

36
Years in Business
96%
Customer Renewal Rate
5.6M+
Client Analytics Reports & Databases Managed
$66.2M+
Client's Savings to Date
 

New software release?

Watch this short video to see how Find IT Easy's patentented technology works to ensure a smooth EPIC healthcare systems software release upgrade, each and every time. Find it easy to do it right and avoid an angry mob scene in your office!

Sample Screenshots

Get Started With Wizards

  • Instantly generate a number of project documents using the Reports menu
  • Output formats include HTML, TXT and CSV spreadsheets
  • Where applicable, one-to-one files are produced using the original source filename with an optional prefix

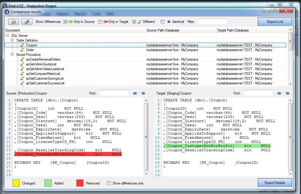
Mass Compare Diff

  • Compare versions of any and all database objects, reports or project documents
  • Highlighted Diff viewer to drill down and analyze results
  • Export lists or color highlighted details to HTML and spreadsheets

Universal SQL Databases Support

  • Connect to any database, anywhere, on any supported platform
  • Choose authentication methods where supported by the target RDBMS
  • Limit your search to one or more Schema or Owner objects to expedite your searches and reduce false positives
  • Select which database items you wish to scan, including table data!
  • Set your preferred IDE to work with results interactively when you double-click to open a match in the main Results panel

Team Collaboration

  • Add, view, edit, save and export Annotations linked to individual search result item.
  • Items with an annotation are highlighted by a clipboard icon
  • Use annotations to provide detailed instructions to team members or to add your own abeyance status hints while working interactively over a period of days with a Find IT Easy search results checklist.

Sample Documentation and Extracts

Search Results Lists

  • Produce Excel spreadsheets or color highlighted HTML documents to share change impact search results with your team.
  • Export tasks with annotations to import directly into Microsoft Project or Jira.

Download Samples

Search Results Lists Search Results Details Export MS Project Tasks Sample Search Error List
XSLX     HTML XSLX (line matches)     HTML CSV XSLX

Epic Compass Compare Change Manifest

  • Simply import your Epic compass compare tab delimited text file to search and document all impacted databases, reports, source code across your entire library of Crystal RPT, SAP Business Objects Universes, Microsoft SQL Server or Oracle clarity database, Tableau Workbooks and Datasources ... the whole Epic kit and caboodle.

Download Samples

Summary results - spreadsheet per change list Summary results - single spreadsheet Detailed results - spreadsheet per change list
XSLX XSLX XSLX

Comparing Databases, Reports, Code Files and Office Documents

  • Mass compare changes between database schema, database types, reports and programming source code files to produce Excel spreadsheets or color highlighted HTML documents.

Download Samples

Compare Results Listing Compare (Diff) Details
XSLX XSLX     HTML

Report Definitions & Extract SQL Queries

  • Create database dependency and SQL code extracts to facilitate migration and conversions, and instant documentation for your entire library of Crystal Report RPT files, Microsoft SSRS and Oracle Reports, Tableau Workbooks and Datasources, without the need to connect to the underlying databases.
  • Want to try it for yourself?, download our fully functional trial along with the original Crystal Reports XTREME sample RPT files from our servers. Then use the Find IT Easy Reports menu and built-in wizards to reproduce these results.

Download Samples

Report Type Sample report name Report Definitions Extract SQL Queries
Crystal Reports General Business-Product Catalog HTML     TXT     XML HTML     TXT
Crystal Reports Financial-Consolidated Income Statement HTML     TXT     XML HTML     TXT
Power BI Revenue Opportunities HTML     TXT     XML HTML     TXT
Power BI Store Sales HTML     TXT     XML HTML     TXT
Tableau Sales Force Marketing Leads HTML     TXT     XML HTML     TXT
Tableau Quarterly Sales HTML     TXT     XML HTML     TXT
SSRS Reports Product Catalog HTML     TXT     XML HTML     TXT
SSRS Reports Sales Order Detail HTML     TXT     XML HTML     TXT
Oracle Reports Measure Summary HTML     TXT     XML HTML     TXT
Oracle Reports Strategy Summary HTML     TXT     XML HTML     TXT

SQL Code ( Column ) and Database Cross-References

  • Bulk dependency scanning, comprehensive database cross reference documentation and SQL code extracts to facilitate migration and conversions for your entire library of Crystal RPT, Microsoft SSRS and Oracle RDL Report files, including the underlying database SQL statement details.

Download Samples

Column Cross-Reference Details Database Cross-Reference Summary
XSLX XSLX

Enterprise Business Intelligence Repositories Meta Data Extracts

  • Produce Excel spreadsheets to automatically document meta-data and manage all of your Crystal RPT, Microsoft SSRS, Tableau Workbook and Oracle RDL reports with our built in Report Listing.
  • Connect directly to BOE, Crystal or SQL Server repositories and extract lists for current schedules and security on all your Crystal Reports, Webi, SSRS and other supported file types. Only available in Dev Surge 365 editions.

Download Samples

Source Location Report Listing (xslx) Report Schedules (xslx) Security Listings (xslx)
Local or Network Folders Crystal, SSRS, Tableau & Oracle Reports
Microsoft Reporting Services SSRS Reports SSRS Schedules
rePORTAL Server Crystal & SSRS Reports Reports & Other Documents     Packages
SAP BI Platform Crystal Reports Crystal Schedules Reports & Other Documents     Users & Groups
Tableau Server or Tableau Online Tableau Workbooks
Compare Editions
icon

365 Enterprise

Dev Surge Enterprise

  • for power users and teams in medium to large organizations.
  • Compare database schema, code files or reports with drill down side-by-side viewer highlighting all differences.
  • Extract reports and schedule meta-data from SAP BusinessObjects BI Platform, Tableau and Micosoft Reporting servers.
  • Backup SAP BI Platform or Tableau Server reports, documents, universes and datasources.
  • Integration with version control systems: git, TFS, Perforce and SVN.
Popular Selection
Starting from $39.00 per user /month
12 month subscription
$468
Buy Now
Starting from $35.00 per user /month
12 month subscription
$2100
Buy Now
Starting from $32.00 per user /month
12 month subscription
$3840
Buy Now
icon

Pro Desktop

Code Search Desktop

  • for small business and individual users.
  • Search, document and mass change datasource connections in Crystal Reports, Oracle Reports and Microsoft SSRS files.
  • Direct scanning of all major relational databases and cloud databases.
  • Save, print or export and share search results, add annotations, interactive to do lists.
Starting from $30.75 per user /month
perpetual license
$369
Buy Now
Starting from $26.65 per user /month
perpetual license
$1599
Buy Now
Starting from $24.98 per user /month
perpetual license
$2998
Buy Now
Starting from $33.00 per user /month
3 month subscription
$99
Buy Now
icon

Pro Server

Code Search Server

  • for small workgroups or virtual network environments.
  • Offers same features as Pro Desktop edition with multi-user support for Citrix XEN or Windows Terminal Server.
  • Sold in 5 concurrent user access packs. Users connect to a central server over Microsoft Remote Desktop Protocol (RDP).
Starting from $41.65 per user /month
perpetual license
$2499
Buy Now

How much could you be saving?

Did you know that 75% of the total cost of ownership for a software application over its useful lifespan is spent on enhancements? Enhancements include:

  • perfective maintenance - adding new functionality to respond to changing business needs
  • adaptive maintenance - porting to new hardware, a different database vendor or a different/new operating systems with no functional changes to keep pace with underlying technology advances
  • corrective maintenance - bug fixes and corrupt data repair due to defects

Research Shows

  • The average developer spends 75% of their time, or 2000 x .75 = 1500 hours a year working on enhancements.
  • A typical software developer spends 50% of that time, or 1500 x .5 = 750 hours a year performing impact analysis.
  • Find IT Easy's patented technology provides proven savings of between 40% and 80% on impact analysis, for a minimum savings of 750 x .4 = 300 hours each and every year, per developer!

Calculate Your Savings Estimate

Research also shows that the average developer spends 50% of their time just scanning through code to understand and determine how or where to fix it. This integral part of the enhancement process is virtually an everyday software worker task called impact analysis. Find IT Easy to calculate just how much YOU could be saving by entering the number of developers and average gross salary per hour now.

Your Projected Total Annual Savings

Number of Users?

Average Hourly Salary?

Your industry collegues and competitors are finding it easy to save

Health Care Top 10 Clients

Akron Children's Hospital
Savings: $1,107,432
Atrium Health Wake Forest Baptist
Savings: $1,097,712
Mercy Health
Savings: $1,020,600
Johns Hopkins Epic Project
Savings: $1,014,120
Rosecrance Health Network
Savings: $997,272
Highmark Inc.
Savings: $976,860
Polara Health
Savings: $675,540
Hartford Healthcare
Savings: $521,640
HonorHealth
Savings: $427,356
The Christ Hospital Health Network
Savings: $396,900

Financial Services Top 10 Clients

Horicon Bank
Savings: $1,111,320
Crump Life Insurance Services
Savings: $455,868
Agriculture Financial Services Corp.
Savings: $341,496
MICA Insurance
Savings: $253,368
Conning, Inc.
Savings: $202,824
Capitol Federal Savings Bank
Savings: $202,824
TCU Financial Group
Savings: $169,128
Standard Insurance Company
Savings: $168,480
EdgeCo Holdings ( DBA American LT Trust )
Savings: $135,108
American Securities
Savings: $117,936

Government Top 10 Clients

Indigenous Service Canada
Savings: $675,540
Nebraska Department of Health and Human Services
Savings: $495,072
National Park Service
Savings: $336,960
The District of Columbia Government
Savings: $304,236
City of Santa Cruz
Savings: $236,196
City of Henderson
Savings: $202,176
BC Center for Disease Control
Savings: $135,432
City of Alexandria, Virginia
Savings: $76,140
North Carolina - Department of Environmental Quality
Savings: $72,576
Utah Gov
Savings: $67,392

Education Top 10 Clients

University of South Carolina
Savings: $505,440
Garrett College
Savings: $254,016
Peabody Museum, Harvard University
Savings: $219,672
MTC
Savings: $168,804
The University of Toledo
Savings: $168,804
University of Michigan
Savings: $154,872
UC Berkeley
Savings: $135,108
Carmel College
Savings: $118,260
Christ Church Grammer School
Savings: $101,412
Wesley College Melbourne
Savings: $50,544

Transportation Top 10 Clients

Regional Transportation District
Savings: $1,012,500
Daylight Transport, LLC
Savings: $185,976
Advantage Management
Savings: $168,804
Metrolink
Savings: $168,480
Holland LP
Savings: $151,956
SES Ltd
Savings: $142,236
Cubic Transportation Systems
Savings: $120,204
TMW Systems
Savings: $16,848
Diversified Transfer & Storage
Savings: $16,848

Manufacturing Top 10 Clients

Westinghouse Electric Company
Savings: $960,336
Sonnax
Savings: $471,096
Keymark Corp.
Savings: $236,520
Gatan
Savings: $192,456
GEMÜ Gebr. Müller Apparatebau GmbH & Co. KG
Savings: $171,720
FLB Group Ltd
Savings: $133,812
Nucor Steel
Savings: $103,032
Michigan Pneumatic Tool
Savings: $67,716
Multi-Tape (MTI) Inc
Savings: $67,716
LSI Solutions
Savings: $50,544

Business Services Top 10 Clients

Bloomberg INDG
Savings: $361,908
Trustee
Savings: $185,976
Office of the Chapter13 Trustee - Spokane
Savings: $152,280
Steven G Tate, Chapter 13 Trustee
Savings: $152,280
Annette C. Crawford, Ch 13 Trustee
Savings: $135,432
Chapter 13 Trustee MDAL
Savings: $134,784
Yvonne V. Valdez, Trustee
Savings: $123,768
BSI Group Inc
Savings: $121,176
Viventium Software
Savings: $117,612
Chapter 13 Trustee -Denver
Savings: $101,412

Technology Top 10 Clients

Office of the Chapter 13 Trustee - WDMO
Savings: $795,420
Harris Computer Systems
Savings: $270,216
Brightwork Solutions, LLC
Savings: $202,500
Counterpoint Software
Savings: $153,252
Grossman and Associates
Savings: $151,956
Smyth Retail Systems
Savings: $151,956
NETSOL Technologies
Savings: $118,260
MDSC
Savings: $101,412
Solutions Plus Consulting, Inc.
Savings: $84,564
Crystal Advantage
Savings: $84,240

What our client’s say

hello

365 Enterprise Our Most Popular Edition

Dev Surge 365 - Enterprise Edition (x64)

Ensure smooth, risk-free software upgrades with Find IT Easy's - try the 30-day free trial today

Download Now For Free Pricing

Need Help?

Have something to share? Contact us anytime and we promise to get back to you ASAP.

help desk man image

Latest News & Events

7/27/2025 12:00:00 AM
Easy does it!

Find it easy adds support for Crystal Reports 2025, MS SQL Server 2025, MySQL 9.3, PostgreSQL 17.5, DB2 12.1 and Oracle 23ai in all editions, plus SAP BI 2025 (14.4 SP0) and Crystal Server 2025 in Dev Surge 365 only.

Download Now
6/12/2024 12:00:00 AM
Easy does it!

Find it easy adds support for MySQL 8.4, PostgreSQL 15.2 all editions, and SAP BI 4.3 SP4 in Dev Surge 365 only.

Download Now
10/17/2018 12:00:00 AM
Brief and Easy. Find it. Read it. Done.

Find it EZ files US patent protection for software code search technology

Download Now

Please enable JavaScript to get the best experience from our site.