Dev Surge 365 Enterprise

Find IT Easy to perform change impact analysis on your entire code stack.

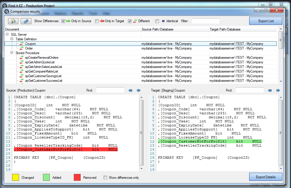
  • Compare databases, reports and file versions to document and analyze the impact of release changes
  • Mass change Crystal Report database connections, logins and printer settings in local files or SAP Business Objects BI Platforms
  • Connect and natively search git source code repositories
  • Certified compatible with Tableau Server and Tableau Online

Software Change Made Simple.TM

Get latest edition Pricing
hero

Benefits of Enterprise Edition

  • View and analyze SQL and client code inter-dependencies
  • Analyze all external references to databases for dependencies
  • Perform full code stack impact analysis for potential changes
  • Map dependencies down to the database column level
  • Document and export reports for all source code files
  • Compare any file type for differences between versions
  • Find differences between databases, including SQL code objects
  • Save time comparing all major database schemas
product

Key Features You Get with Enterprise Edition

INTEGRATE - with version control systems

Search and manage change lists for all supported source documents stored within version control systems like Git, SVN, Perforce or TFS.

SEARCH - Crystal Reports impact analysis

Find all references to any database object, field, string, code snippet, variable or data element whenever changes may affect any Crystal RPT files.

SEARCH - SAP Dashboards impact analysis

Find all references to any Xcelsius/Dashboard component property, text, code snippet, variable, Excel data or formula whenever changes are planned.

CHANGE - Crystal Reports datasource

Mass update Crystal Report datasource connections and qualified table names any time you need to point or migrate to a different database server.

CHANGE - SAP BI Platform databases

Update Crystal Report datasource connections or BI database logon information to change any/all database server authentication within the BI Platform.

COMPARE - SQL databases & external references

Compare reports, database objects, program source or office documents within file systems, all major databases, version control systems & BI platform.

COLLABORATE - annotations & to do lists

Create task lists from search results. Annotate action items. Save to do lists, mark tasks completed, export change lists to MS Project and much more.

COMPARE - Crystal Reports files

Mass compare Crystal Reports within file systems, version control systems or BI platforms. Drill down on changed details with highlighted Diff viewer.

DOCUMENT - Crystal code & relationships

Built in extracts and reports to instantly document your entire Crystal Reports library. RPT definition, Database x-ref, SQL code extracts, plus more.

DOCUMENT - schedules, code and meta data

Extract customized report schedules and security lists from BI Platform repositories. Integrate with version control systems like Git, SVN or TFS.

Resources

Blog articles
by Ken Gnazdowsky, B.Sc.
Boost your software development productivity, or else!
by Ken Gnazdowsky, B.Sc.
Tired of junk mail – Find it EZ to reduce spam.
by Ken Gnazdowsky, B.Sc.
Search Crystal Reports for logo change impacts
by Ken Gnazdowsky, B.Sc.
On Time On Budget – Top 5 success factors
by Ken Gnazdowsky, B.Sc.
Software estimates – why it’s so hard to get it right
See more articles

User guides:

Access detailed user guides for each edition in downloadable PDF format. Learn features, workflows, and best practices to get the most out of your selected edition.

System Requirements

Hardware requirements

  • Processor 2.5 GHz
  • RAM 8 GB
  • Disk space (minimum) Program 100 MB
  • Disk space (minimum) Data (index) 6 GB

Supported 64-bit operating systems

  • Desktop Windows 11 / Windows 10 Anniversary Update or newer / Windows 8.1 / Windows 7 SP1
  • Server Windows Server 2025 / Windows Server 2022 / Windows Server 2019 / Windows Server 2016 / Windows Server 2012 R2 / Windows Server 2012 / Windows Server 2008 R2 SP1

Software requirements

  • Microsoft .net 4.7.2 mandatory
  • SAP 64-bit BOE BI 4.x .net SDK 14.x or newer optional
  • MS Access 64-bit runtime 2016 or newer optional

Experience the full power of our platform with a free trial download. Explore features, test performance, and see how it fits your workflow.

1 Named User

subscription

  • Runs on Windows Client or Server
  • Number of users: 1
  • FREE Software Assurance included
  • Designed for Power Users
  • Monthly cost per user $39
468 USD
  • per NUL
  • Annual support $468
Buy Now

5 Named Users

subscription

  • Runs on Windows Client or Server
  • Number of users: 5
  • FREE Software Assurance included
  • Designed for Power Users
  • Monthly cost per user $35
2100 USD
  • per 5 NULs
  • Annual support $2100
Buy Now

10 Named Users

subscription

  • Runs on Windows Client or Server
  • Number of users: 10
  • FREE Software Assurance included
  • Designed for Power Users
  • Monthly cost per user $32
3840 USD
  • per 10 NULs
  • Annual support $3840
Buy Now

Please enable JavaScript to get the best experience from our site.